CONTACT US

568-3-53 (3rd Floor) Kompleks Mutiara 3 1/2 Mile, Jalan Ipoh 51200 Kuala Lumpur, Malaysia 6012-9714904 support@yohz.com https://www.yohz.com

RESOURCES

product blogs video tutorials help files
Copyright © 2005 - 2024 Yohz Software, a division of Yohz Ventures Sdn Bhd. ALL RIGHTS RESERVED. All trademarks or registered trademarks are property of their respective owners

Add comments easily to your

PostgreSQL database objects using

PgComment

get an overview of your PostgreSQL database schema add/modify comments easily and fast displays object sizes and statistics too supports all versions of PostgreSQL from 8.3 onwards runs on Linux via Wine it’s FREE
Easily add comments to your PostgreSQL database objects PostgreSQL has a great COMMENT function to add comments to virtually every single object in your database. However, it would be tedious to do this by running multiple COMMENT functions. PgComment can help you with this task. It reads your PostgreSQL schema, lists out the tables, columns, indexes, views, domains, sequences, and functions, and displays the comments attached to each of those objects. You can then modify or add comments to those objects easily and fast, and you have an overview of what has been commented, and what has not been. In addition, the schema inspector display additional information on the selected table, column, index, view, domain, sequence, or function, helping you to add more meaningful comments to your objects. The object inspector also displays statistics and size details, making it useful in inspecting your object properties at any time. PgComment also runs on Linux via Wine. This screenshot shows PgComment running on Wine 2.0.1 on Ubuntu 17.04 LTS. It’s also been tested on Fedora 25 via PlayOnLinux. If you have trouble running PgComment on a particular Linux distribution, or if PgComment doesn’t work quite right, do drop us a line at support@yohz.com. Did we mention PgComment is FREE? Download your copy now. If you need to generate PDF or HTML documentation for your PostgreSQL database schemas, give DB Doc a try too. Your users can add comments to the database objects using PgComment, and DB Doc can generate the database schema reports with just a few clicks. If you have any suggestions or feedback for PgComment, please do drop us a line at support@yohz.com. Thank you.

CONTACT US

568-3-53 (3rd Floor), Kompleks Mutiara, 3 1/2 Mile, Jalan Ipoh 51200 Kuala Lumpur, Malaysia 6012 9714904 support@yohz.com https://www.yohz.com

RESOURCES

product blogs video tutorials help files
Copyright © 2005 - 2024 Yohz Software, a division of Yohz Ventures Sdn Bhd. ALL RIGHTS RESERVED. All trademarks or registered trademarks are property of their respective owners

Easily add comments to your PostgreSQL

database objects

PostgreSQL has a great COMMENT function to add comments

to virtually every single object in your database. However, it

would be tedious to do this by running multiple COMMENT

functions.

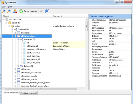
PgComment can help you with this task. It reads your

PostgreSQL schema, lists out the tables, columns, indexes,

views, domains, sequences, and functions, and displays the

comments attached to each of those objects.

You can then modify or add comments to those objects easily

and fast, and you have an overview of what has been

commented, and what has not been.

In addition, the schema inspector

display additional information on

the selected table, column, index,

view, domain, sequence, or

function, helping you to add more

meaningful comments to your

objects.

The object inspector also

displays statistics and size details,

making it useful in inspecting

your object properties at any

time.

PgComment also runs on Linux via Wine. This screenshot shows PgComment running on Wine 2.0.1 on Ubuntu 17.04 LTS. It’s also been tested on Fedora 25 via PlayOnLinux. If you have trouble running PgComment on a particular Linux distribution, or if PgComment doesn’t work quite right, do drop us a line at support@yohz.com. Did we mention PgComment is FREE? Download your copy now. If you need to generate PDF or HTML documentation for your PostgreSQL database schemas, give DB Doc a try too. Your users can add comments to the database objects using PgComment, and DB Doc can generate the database schema reports with just a few clicks. If you have any suggestions or feedback for PgComment, please do drop us a line at support@yohz.com. Thank you.

Add comments easily to your

PostgreSQL database objects using

PgComment

get an overview of your PostgreSQL database schema add/modify comments easily and fast displays object sizes and statistics too supports all versions of PostgreSQL from 8.3 onwards runs on Linux via Wine it’s FREE